各位毕业生和指导老师:
根据国务院学位办要求,本科毕业论文抽检相关信息与学信网学历、学位信息同步,抽检信息可从维普毕业论文(设计)管理系统调取并上传至学信网,与学生学历、学位信息关联。为确保规范性、准确性,学生须认真填写,指导教师须认真核查,确保维普本科毕业论文(设计)管理系统(以下简称毕设系统)中填报的相关字段信息与最终稿一致。现就填报事项通知如下:
一、学生填写要求
1.务必上传毕业设计(论文)最终稿;
2.抽检字段信息应在最终稿提交时,完成“上传论文(设计)类型;撰写语种信息;论文研究方向;是否本专业第一届毕业生;论文关键词”等关键信息的填写(参考截图)。

二、指导教师审核要求
1.指导教师审核学生毕业设计(论文)的最终稿,显示为“完成”状态;
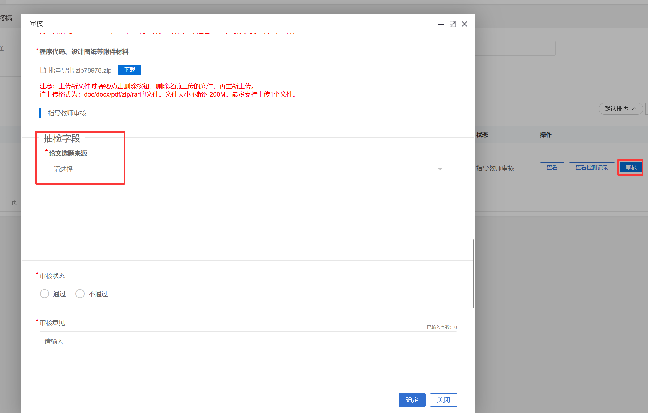
2.指导教师审核抽检字段时,请务必填写“论文选题来源”的选项(参考截图二);

3.指导教师审核时,如发现学生填写信息不正确,可以直接去修改学生填写的抽检字段信息,确认无误后审核通过,方可进行抽检字段的调取(参考截图三)。

请毕业生和指导老师按照以上通知要求完成抽检字段的填写和审核,确保抽检信息的规范准确。
教学科研处
2026年4月16日
